多奇 IT 部落格

記錄著多奇數位在工作中對資訊技術的心得筆記

情境:

我是使用Windows Server 2008 R2 , 這兩天突然無法使用 RDC 進行遠端連線 !

自我檢查:

1、有在防火牆上開啟 3389 的 port

2、服務有開啟 

3、使用 netstat –a 檢查所有埠號時,發現 3389 port 並無呈現 Listening 的狀態

解決方案 (感謝 Will 保哥 熱情協助)

開始解決問題之前,我們必須知道啟動 RDC 的程序名稱;接著,知道如何找尋 RDC 所使用的埠號。

1、如何檢查 RDC 的程序名稱

       (1)開啟服務,開啟 RDC 的服務

       2011-05-12_202207

       (2)如下圖,我們得知了 RDC 的程序名稱

      2011-05-12_202215

2、如何檢查該 svchost.exe –k termsvcs 的使用埠號

       (1)透過 sysinternals ,我們使用 ctrl + f 並鍵入 termsvcs 進行搜尋

       2011-05-12_202459

       (2)進入內容的視窗後,我們點選TCP/IP的頁籤即可發現啟動埠號。我之前無法連線是 因為埠號被修正為 55555

       2011-05-12_202508

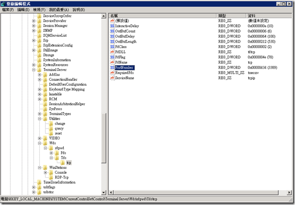
3、如何使用 regedit 來修正 port

(1)透過 ctrl + f 在 regedit 中詢找 PortNumber

(2)修正下列2個PortNumber

HKEY_LOCAL_MACHINE\SYSTEM\ControlSet001\Control\Terminal Server\Wds\rdpwd\Tds\tcp

2011-05-12_201631

HKEY_LOCAL_MACHINE\SYSTEM\ControlSet001\Control\Terminal Server\WinStations\RDP-Tcp

2011-05-12_201707

 

( 文獻參考 http://support.microsoft.com/kb/306759/zh-tw#FixItForMeAlways,該文件是支援 Windows XP ,所以 Regedit.exe 上的路徑會有些許不同。)

留言與評論

Weihnachten

Service Köln machen http://www.nikolausservice.com

Weihnachten

e-cigaretter køb

I have read a few good stuff here. Certainly worth bookmarking for revisiting. I wonder how so much attempt you put to make this type of great informative web site.

e-cigaretter køb

SEO

hi!,I like your writing so much! share we communicate more about your article on AOL? I require an expert on this area to solve my problem. May be that's you! Looking forward to see you.

SEO

Internet Marketing

Excellent goods from you, man. I have understand your stuff previous to and you're just too wonderful. I actually like what you have acquired here, really like what you're saying and the way in which you say it. You make it enjoyable and you still take care of to keep it wise. I can not wait to read much more from you. This is actually a terrific web site.

Internet Marketing

Cool blogs of 2013

Hey there! Do you know if they make any plugins to protect against hackers? I'm kinda paranoid about losing everything I've worked hard on. Any tips?

Cool blogs of 2013

Hi Bloggers

Hi there just wanted to give you a quick heads up. The words in your post seem to be running off the screen in Safari. I'm not sure if this is a format issue or something to do with web browser compatibility but I thought I'd post to let you know. The style and design look great though! Hope you get the problem solved soon. Cheers

Hi Bloggers

Hi Bloggers

I was recommended this blog by my cousin. I am not sure whether this post is written by him as nobody else know such detailed about my trouble. You're wonderful! Thanks!

Hi Bloggers

Grzegorz

Niecodzienny opis. Od roku poszukuję informacji z tej branży. Będę wpadał często.

Grzegorz

6LqD0MO04

186731 702450There is noticeably a great deal of dollars to recognize about this. I suppose you produced certain good points in functions also. 56714

6LqD0MO04

本篇文章的留言功能已關閉!